FSI Quant Assistant¶
This demo showcases how customers can make natural language requests for sophisticated financial analysis. By combining real-time market data from open financial APIs with stored portfolio information, the system delivers AI-powered insights, identifies market relationships, and generates future predictions using the TimesFM forecasting model.
Here are the core functionalities that the repo provides:
-
AI/Infrastructure: Illustrating the use of AI and GKE infrastructure.
-
Deploying and illustrating the performance and flexibility of open models on GKE: Secure mechanisms for user login and access control.
-
ADK: Showing the ease of using Agent Development Kit (ADK) to build powerful financial solutions.
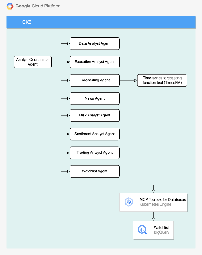
Solution Diagram¶

Prerequisites¶
- A Google Cloud Project:
- Project ID of a new or existing Google Cloud Project, preferably with no APIs enabled.
- You must have roles/owner or equivalent IAM permissions on the project.
- Development environment with:
- Google Cloud SDK (gcloud CLI)
- Terraform (version 1.0+)
- kubectl
- git
- You can also use Cloud Shell which comes preinstalled with all required tools.
- Familiarity with:
Getting Started¶
# Log in with Application Default Credentials (ADC)
gcloud auth application-default login
# Set the specified project as the active project in your configuration
GCP_PROJECT_ID=[YOUR_PROJECT_ID]
gcloud config set project $GCP_PROJECT_ID
# Create Terraform state bucket
BUCKET_NAME="${GCP_PROJECT_ID}-tf-state"
LOCATION="us"
gcloud storage buckets create "gs://${BUCKET_NAME}" --location="${LOCATION}" --uniform-bucket-level-access
cd ./deployment/terraform
# Create tfbackend file
TF_BACKEND=${BUCKET_NAME}.tfbackend
echo -n 'bucket = "'${BUCKET_NAME}'"' > environment/${TF_BACKEND}
# Create TF vars file
echo -n 'project_id = "'${GCP_PROJECT_ID}'"' > terraform.tfvars
# Open up terraform.tfvars and add an entry for your hugging face api key and finnhub api key.
project_id = "[YOUR_PROJECT_ID]"
hugging_face_api_token = "[YOUR_HUGGING_FACE_API_TOKEN]"
finnhub_api_key = "[YOUR_FINNHUB_API_KEY]"
gcloud services enable \
compute.googleapis.com \
cloudresourcemanager.googleapis.com
terraform init -backend-config=./environment/${TF_BACKEND}
terraform plan -var-file ./terraform.tfvars -out=tfplan
terraform apply tfplan
REGION=$(terraform output -raw region)
ADK_BUILDER_SERVICE_ACCOUNT_ID=$(terraform output -raw adk_builder_service_account_id)
# Build and push the image for the adk agent application to artifact registry
cd ../../adk-agent/
gcloud builds submit \
--config=cloudbuild.yaml \
--substitutions=_REGION=${REGION},_PROJECT_ID=${GCP_PROJECT_ID} \
--project=${GCP_PROJECT_ID} \
--service-account=${ADK_BUILDER_SERVICE_ACCOUNT_ID} \
--region=${REGION} \
.
cd ../deployment/gke/cloud_build
# Create kube service account for adk agent
gcloud builds submit \
--config="create-service-account.yaml" \
--substitutions=_REGION=${REGION},_GCP_SERVICE_ACCOUNT=adk-agent,_KSA_SERVICE_ACCOUNT=adk-agent-ksa,_NAMESPACE=adk-agent-demo \
--project=${GCP_PROJECT_ID} \
--service-account=${ADK_BUILDER_SERVICE_ACCOUNT_ID} \
--region=${REGION} \
--no-source
# Create kube service account for mcp toolbox for databases
gcloud builds submit \
--config="create-service-account.yaml" \
--substitutions=_REGION=${REGION},_GCP_SERVICE_ACCOUNT=toolbox-identity,_KSA_SERVICE_ACCOUNT=toolbox-identity-ksa,_NAMESPACE=mcp-toolbox-demo \
--project=${GCP_PROJECT_ID} \
--service-account=${ADK_BUILDER_SERVICE_ACCOUNT_ID} \
--region=${REGION} \
--no-source
# Create kube service account for gemma agent
gcloud builds submit \
--config="create-service-account.yaml" \
--substitutions=_REGION=${REGION},_GCP_SERVICE_ACCOUNT=gemma-agent,_KSA_SERVICE_ACCOUNT=gemma-agent-ksa,_NAMESPACE=gemma-gke-demo \
--project=${GCP_PROJECT_ID} \
--service-account=${ADK_BUILDER_SERVICE_ACCOUNT_ID} \
--region=${REGION} \
--no-source
cd ../mcp-tools-for-databases/
# Apply manifest for mcp toolbox for databases deployment
gcloud builds submit \
--config=../cloud_build/deploy.yaml \
--substitutions=_REGION=${REGION} \
--project=${GCP_PROJECT_ID} \
--service-account=${ADK_BUILDER_SERVICE_ACCOUNT_ID} \
--region=${REGION} \
.
cd ../adk-agent/
# Apply manifest for adk agent deployment
gcloud builds submit \
--config=../cloud_build/deploy.yaml \
--substitutions=_REGION=${REGION} \
--project=${GCP_PROJECT_ID} \
--service-account=${ADK_BUILDER_SERVICE_ACCOUNT_ID} \
--region=${REGION} \
.
cd ../gemma/
# Apply manifest for gemma deployment
gcloud builds submit \
--config=../cloud_build/deploy.yaml \
--substitutions=_REGION=${REGION} \
--project=${GCP_PROJECT_ID} \
--service-account=${ADK_BUILDER_SERVICE_ACCOUNT_ID} \
--region=${REGION} \
.
To update and roll the image used by the adk agent:
gcloud builds submit \
--config=../cloud_build/rolling-deployment.yaml \
--substitutions=_REGION=${REGION} \
--project=${GCP_PROJECT_ID} \
--service-account=${ADK_BUILDER_SERVICE_ACCOUNT_ID} \
--region=${REGION} \
--no-source
To further configure, use the bastion host:
# SSH to compute instance
gcloud compute ssh --zone "us-central1-c" "adk-agent-vpc-jump-instance" --tunnel-through-iap --project ${GCP_PROJECT_ID}
To install the dependencies required for managing the deployments using the compute instance see the install_tools script at /deployment/terraform/scripts/install_tools.sh.